房产热销电话:官网

永久免费

Landscape Show

官网版下载

News Ccnter

快狗加速器2024年-outline

独特的高智能云加速技术,超大带宽不限流量,为您带来高速网络接入体验。可以保护您的隐私。承诺免费使用它,并支持数千万国外服装游戏的加速。

快狗加速器2024年-outline

Open加速器Land 支持 Windows、Mac 和 Linux。轻松访问谷歌、YouTube、Facebook和其他网站。以网络连接为荣,解决游戏运行卡顿和延迟问题,保证玩家流畅的游戏体验。

联系我们CONTACT us
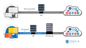
服务提供无限的 L2TP/IPSec 访问,每天轮换美国 IP 地址,每年收费 79 美元。

ios010-12345678

安卓版010-12345678

app15012345678

app下载

Conpany Profile
作为一种客观存在的物质形态,房地产是指房产和地产的总称,包括土地和土地上永久建筑物及其所衍生的权利。房产是指建筑在土地上的各种房屋,包括住宅、厂房、仓库和商业、服务、文化、教育、卫生、体育以及办公用房等。地产是指土地及其上下一定的空间,包括地下的各种基础设施、地面道路等。房地产由于其自己的特点即位置的固定性和不可移动性,在经济学上又被称为不动产。可以有三种存在形态:即土地、建筑物、房地合一。在房地产其上下一定的空间,包括地下的各种基础设施、地面道路等。
地址:某市某区某街某号    座机:400-8888-888    手机:15012345678
版权所有:    技术支持:下载    ICP备案编号:雪铁龙C1/C3 AIRCROSS百年特别版官图
本素材由源代码设计店铺收集整理,安卓版